Menu

Menu

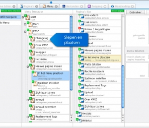
sortering en koppeling

Het menu bestaat uit een boomstructuur die u kunt sorteren door items met de muis te slepen. Een pagina kunt u koppelen aan een menu item door deze er bovenop te slepen in het tabblad 'Menu'.

Een menu item kan onzichtbaar worden gezet door op de groene V te klikken en zichtbaar worden door op de rode V te klikken bovenop het menu item. De zichtbaarheid van het menu bepaald tegelijk de zichtbaar van de pagina en alle onderliggende menu items.

Meer menu

verschillende structuren

In sommige configuraties kan het nodig zijn een tweede of derde menu te maken die volledig onafhankelijk in te delen is, deze kunt u zien in de linkerbalk onder het tabblad 'Menu'.